近日,三亿体育官方网站-三亿体育SANYI SPORTS
减污降碳协同增效研究中心主任、清华大学环境学院王灿教授课题组在国际气候资金数据构建方面取得进展,基于多边开发性金融机构及多边气候基金的项目级数据并利用机器学习模型开发了2000–2023年国际多边公共气候资金数据集,详细记录了气候项目类型、资金来源与去向、项目金额与融资结构等信息,支持对国际气候资金的空间分布、技术流向及资金类型进行系统性分析。该数据库有助于深入揭示国际气候资金的分布格局与演化趋势,并为气候投融资政策制定与科学决策提供了数据支持。

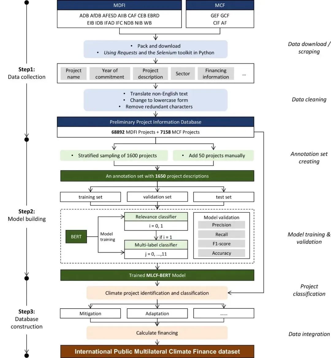
构建国际多边公共气候资金数据集的研究框架
国际多边公共气候资金在全球气候融资格局中扮演着关键角色,然而,现有气候资金数据存在统计范围不一致、缺乏时效性、对资金类型区分不足,以及强调出资方而忽略资金具体流向等问题,缺乏一个全面、公开透明的数据库以支撑对全球多边气候资金流动的有效监测和分析。在此背景下,本研究创新性地构建了MLCF-BERT(Multilateral Climate Finance BERT)机器学习模型,并基于项目级数据开发了2000–2023年的国际多边公共气候资金数据集(研究框架如图1所示)。该模型利用全球主要多边开发性金融机构和多边气候基金的项目级数据,系统识别、分类和追踪气候变化相关项目,协调统一不同机构间的资金核算范围,促进了不同来源数据的汇总和整合。该模型支持根据最新披露的项目信息实时更新气候资金数据,从而克服了依赖机构年度报告的时间局限性。
本研究提供了3个Excel格式的数据集,一是总体气候资金数据集,记录国际多边公共气候资金的年度变化、项目类型(减缓、适应)及不同融资类型(如贷款、赠款等)的详细信息;二是国别数据集,提供不同年份各国获得的国际公共多边气候融资信息,包含项目类型及不同融资方式的资金构成;三是机构级数据集,提供机构在不同年份支持的气候项目类型及资金分布情况。本研究也通过机器学习模型的验证以及与已有数据集的比较检验了数据的准确性。
该研究成果于6月6日以“2000-2023年国际多边公共气候资金数据集”(International Multilateral Public Climate Finance Dataset from 2000 to 2023)为题在国际学术期刊《科学数据》(Scientific Data)上在线发表。清华大学环境学院2022级博士生范淑婷为论文第一作者,王灿教授为论文通讯作者,论文共同作者包括清华大学环境学院2023级硕士生钟函颖、2024届博士毕业生董馨阳和2021级博士生安康欣。本研究得到国家自然科学基金项目支持。
论文链接:
//www.nature.com/articles/s41597-025-05308-x